
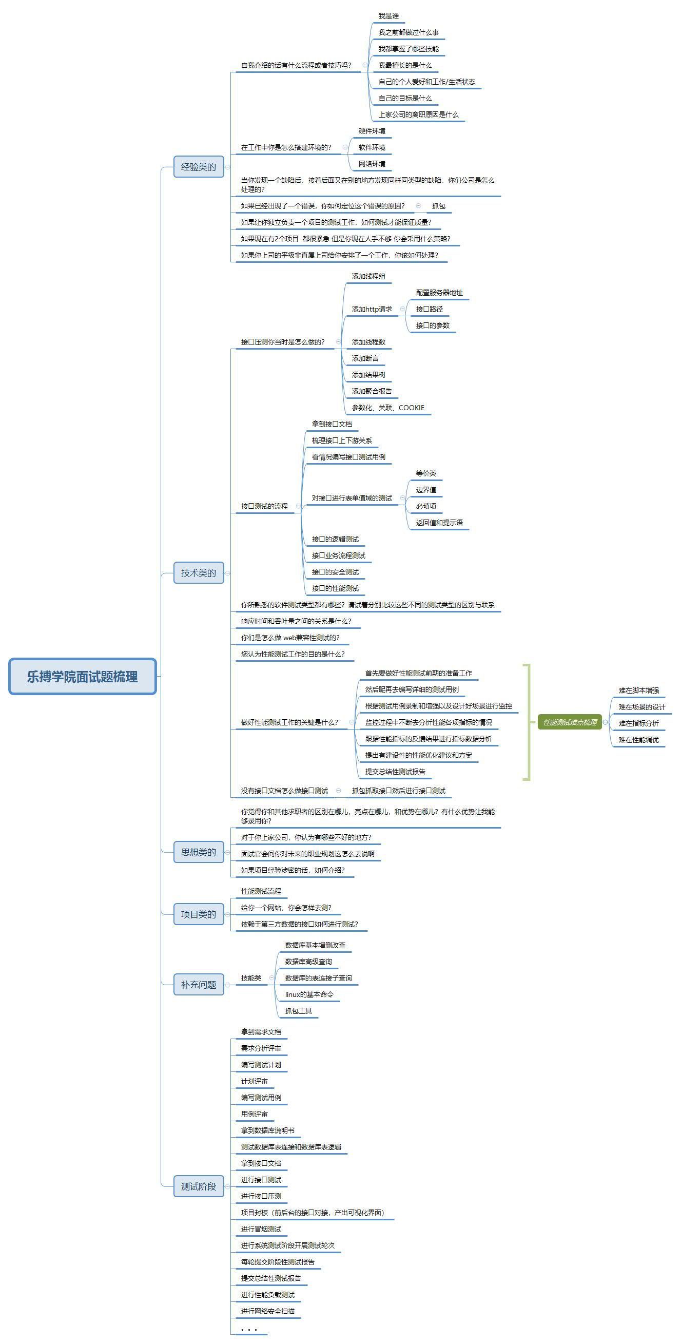
Plus a fra
Reviews(51)
Average Customer Ratings
Color: red
I get so many compliments on these pair!
Color: red
I love them . They are my actual prescription thank you . will be getting my glasses from Zeelool for now on.
Color: red
muy bonita y de buena calidad
Color: red
My prescription glasses were perfectly done. Can’t find any faults
Color: red
Business Cooperation
support@ca.zeelool.comCall: +1 (302) 990-0619 & Live chat
7:00 AM - 1:00 AM next day (PT) Every Day
DISCOVER
COMPANY
POLICIES
© 2026 NEXTMARVEL INC All rights reserved